|
<< Click to Display Table of Contents >> Navigation: Import > Import Turboveg Standard XML file |
Importing a Turboveg Standard XML files is an easy and fast process and can only be done in an opened dataset.
It is recommended to import a vegetation table in an empty dataset (to create a new dataset see New dataset). A dataset can easily be deleted if the import is not as expected. Also a dataset can easily be merged with another dataset, after a successful import.
After having loaded the XML file Turboveg immediately maps the taxon names in the XML file with names in the Turboveg3 taxon list. If the taxonomy of the XML file is not in accordance with the taxonomy of the dataset it is recommended to abort the operation and select a dataset which better covers the taxonomy of the XML file.
Cover scale methods and lookup tables need to be mapped manually.
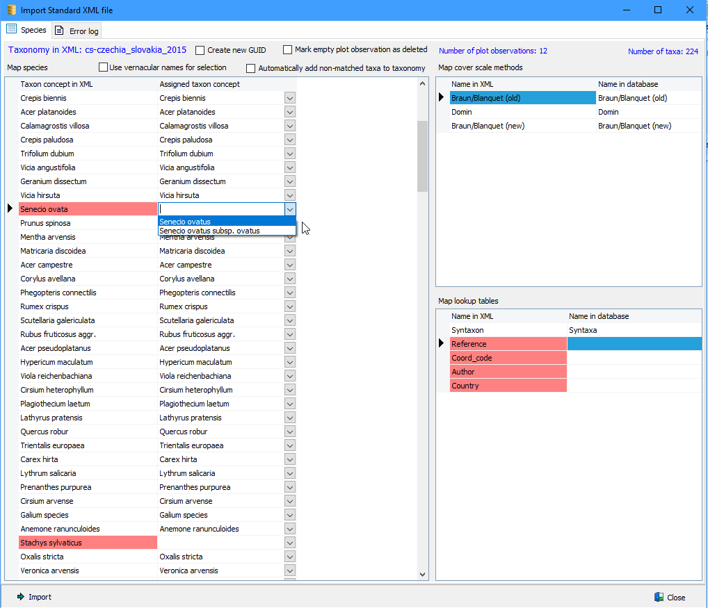
Mapping species
The cells in column 'Assigned taxon concept' are left empty if the species from the first column cannot be mapped at all. However, it is possible to select a name from the list if mapping is still an option. The drop-down list can be activated by clicking the empty cell or pressing the Enter-key. Check the selection How to select a species name from the taxon list.
In some cases, the species listed in the first column cannot by mapped by the name, but can be assigned by the species number. In such cases the assigned taxon concept is preceded by a tilde ('~') and indicated with orange colour. If the taxon mapping doesn't make sense than the name, preceded with the tilde, should be removed, or replaced with another taxon.
If the species name is indicated with green colour than the mapping is derived from an internal table in which manually mapped taxa from previous imports.
The original species concept will be stored in the database in case the name differs from the assigned name.
Mapping cover scale methods
The cells in the second column may not be left empty. Either a name can be selected from a drop-down menu list (press Enter or mouse click the cell), or enter an appropriate name manually, if no suitable name is in the drop-down list. In the latter case the description shown in the first column, can be used in the second column.
Mapping lookup tables
Like with the cover scale methods the cells in the second column may not be left empty. In case no corresponding lookup table can be selected from the drop-down list, a name should be entered manually. It is recommended to use a name that covers the content of the lookup table. Names listed in the first column may be used.
Create new GUID
Check this option in the case plots have been reused (e.g. for sampling permanent plots with TurbovegSD) and the underlying GUID's are no longer unique. Use this option with great care and make sure that the data to be imported is not yet present in the database.
Mark empty plots as deleted
Check this option if empty plots need to be excluded from e.g. analysis.
Automatically add non-matching taxa to taxonomy
Use this option with great care and only check it if the non-matching taxa are really new to the existing taxon list.
It is very important to map both cover scale methods and lookup tables correctly, otherwise the underlying tables will become a mess.
The import can be executed once all the assignments have been completed.
